Как изменить политику доступа в Интернет для torrent-клиента Transmission?
Изменить политику доступа в Интернет для torrent-клиента Transmission стало возможно, начиная с версии операционной системы KeeneticOS 3.1 в интерфейсе командной строки роутера.
Для дальнейшей настройки потребуются настроенные резервные подключения, которые обеспечивают доступ во внешние сети и настроенный torrent-клиент Transmission. В нашем примере это будет подключение с интерфейсом Wireguard.
В интерфейсе командной строки (CLI) роутера вводим следующие команды:
1. Проверяем доступные политики доступа:
(config)> show ip policy
policy, name = Policy2, description = Tunnel:
mark: ffffd02
table: 44
route:
destination: 0.0.0.0/0
gateway: 0.0.0.0
interface: Wireguard1
metric: 0
proto: boot
floating: no
route:
destination: 10.1.30.0/24
gateway: 0.0.0.0
interface: Guest
metric: 0
proto: boot
floating: no
route:
destination: 192.168.11.0/24
gateway: 0.0.0.0
interface: Home
metric: 0
proto: boot
floating: no
policy, name = Policy3, description = Modem:
mark: ffffd03
table: 45
route:
destination: 0.0.0.0/0
gateway: 192.168.8.1
interface: CdcEthernet0
metric: 0
proto: boot
floating: no
route:
destination: 10.1.30.0/24
gateway: 0.0.0.0
interface: Guest
metric: 0
proto: boot
floating: no
route:
destination: 192.168.8.0/24
gateway: 0.0.0.0
interface: CdcEthernet0
metric: 0
proto: boot
floating: no
route:
destination: 192.168.11.0/24
gateway: 0.0.0.0
interface: Home
metric: 0
proto: boot
floating: no2. Назначаем политику доступа Policy2 с именем Tunnel, в котором настроено резервное подключение с интерфейсом Wireguard1 по умолчанию:
(config)> torrent policy Policy2
Torrent::Client: Policy Policy2 applied.3. Сохраняем настройку:
(config)> system configuration save
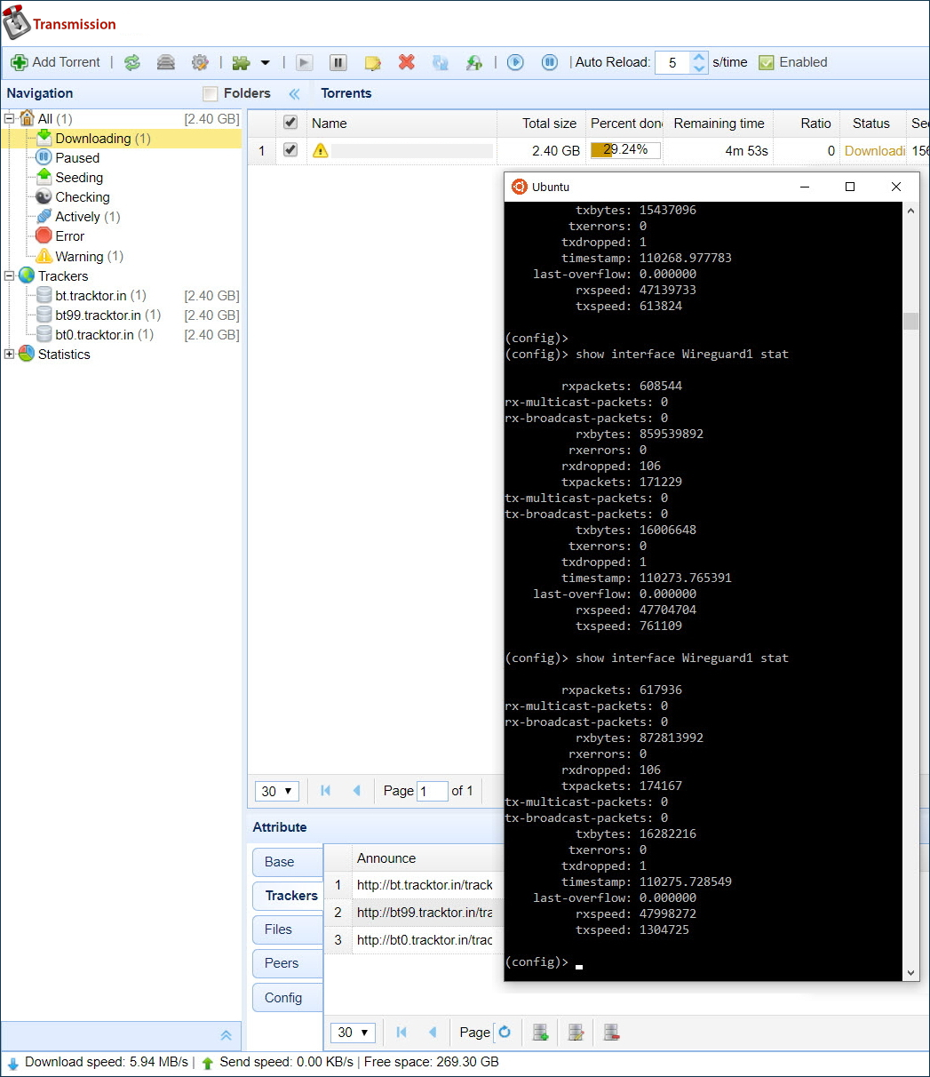
Core::ConfigurationSaver: Saving configuration...4. Проверяем, что загрузка торрент-файла осуществляется через интерфейс Wireguard1:
(config)> show interface Wireguard1 stat
rxpackets: 1288057
rx-multicast-packets: 0
rx-broadcast-packets: 0
rxbytes: 1825402984
rxerrors: 0
rxdropped: 106
txpackets: 362250
tx-multicast-packets: 0
tx-broadcast-packets: 0
txbytes: 34256576
txerrors: 0
txdropped: 1
timestamp: 110426.869614
last-overflow: 0.000000
rxspeed: 59760619
txspeed: 616058
В веб-интерфейсе роутера на странице Системный монитор:

В файле конфигурации running-config должна быть сохранена следующая строчка:
(config)> cat ndm:/running-config
file, name = ndm:/running-config:
torrent
rpc-port 8090 public
peer-port 51413
directory WD:/components/transmission
policy Policy2Чтобы вернуть настройку по умолчанию, выполните команды:
(config)>no torrent policyTorrent::Client: Policy cleared. (config)>system configuration saveCore::ConfigurationSaver: Saving configuration...